Паспортизация. Проверка элементов СТС.


Система теплоснабжения представляют собой относительно сложную систему, элементы которой в процессе работы оказывают друг на друга взаимное влияние. Полноценную проверку достоверности данных, введенных при паспортизации отдельных элементов СТС, целесообразно выполнять для системы теплоснабжения в целом с учетом взаимодействия всех составляющих ее объектов.

Для выполнения комплексной проверки данных, полученных при паспортизации элементов СТС, следует щелкнуть левой кнопкой мышки на узле Проверка элементов СТС в дереве задач главной формы приложения


Паспортизация


Объекты систем теплоснабжения



Проверка элементов СТС



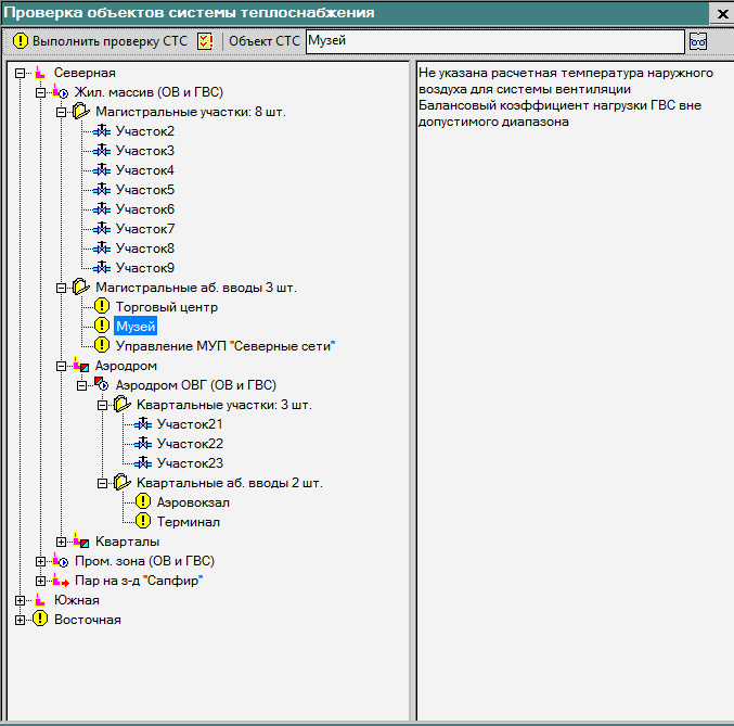
В левой части формы размещается иерархическая структура, представляющая объекты систем теплоснабжения всех котельных. Щелчок левой кнопкой мышки на узле дерева иерархической структуры делает данный объект СТС текущим. Имя текущего объекта СТС отображается в информационном поле в верхней части формы.

В правой части формы размещено информационное поле, представляющее перечень ошибок, выявленных среди данных текущего объекта СТС.


Для выполнения комплексной проверки данных объектов СТС всех котельных следует нажать на кнопку Выполнить проверку.

В результате процедуры проверки объекты СТС, обладающие ошибочными данными, будут отмечены пиктограммой .

Для того, чтобы получить полный перечень всех объектов, обладающих ошибочными данными, следует нажать на кнопку /

Для того, чтобы просмотреть или отредактировать данные паспортизации текущего объекта СТС следует нажать на кнопку справа от информационного поля, в результате чего на экране появится форма паспортизации текущего объекта СТС, где можно отредактировать и сохранить паспортные данные.